幻匠科技:绚幻如电,匠心舞动
北京/设计爱好者/1年前/6280浏览
版权
幻匠科技:绚幻如电,匠心舞动
幻匠科技:绚幻如电,匠心舞动
RedMatcha_:
幻匠科技你们好,请向站酷的朋友们做个自我介绍吧。
幻匠科技:
大家好,幻匠科技成立于2016年,是一家总部位于广州,并在上海和南京设有办公地点的创新型企业。我们拥有一支专业的团队,目前员工数达到120人。主营业务是游戏外包业务,涵盖CG动画、插画PV、UE引擎动画和游戏研发等多个领域。我们在CG动画和插画PV方面,拥有丰富的经验和技术,能够提供全方位的服务,包括创意输出、美术设计、高质量动画制作、创新特效制作等。在UE引擎动画方面,运用先进的虚拟引擎技术,能够为客户提供高质量、高效、高性价比的游戏动画制作服务。在游戏研发方面,以丰富的项目经验和设计能力为客户提供全面的技术支持。
RedMatcha_:
请问公司在起步阶段是如何组建团队的?是如何发展成一家跨城市、涉及多个领域的企业?
幻匠科技:
公司在起步阶段主要是依靠热爱动画和游戏行业的创始团队成员开始的。这些人大多数是通过朋友介绍或者行业内的联系认识的,他们都有共同的兴趣和目标,这让初期的团队合作非常有激情和效率。刚开始的时候,资源不多,大家都多才多艺,能在多个不同的项目上工作,这样的多功能性帮助公司在早期能够接受各种各样的小项目。
随着时间的推移,公司逐渐稳定下来并开始盈利,这时候我们就开始寻找更多专业的人才来加入我们。比如,我们专门招聘了擅长特定软件的技术人员,优秀的艺术家,以及有项目管理经验的团队领导。这些新人才的加入使得公司能够承接更大、更复杂的项目。
至于发展成一家跨城市、涉及多个领域的企业,这是因为随着客户基础的扩大和业务需求的增加,我们逐渐发现需要在不同地区设立办公室来更好地服务客户。例如,如果我们的一个大客户主要在上海,我们可能就会在上海设立一个分支机构,这样可以更加方便地进行项目沟通和管理。同时,公司也开始拓展到动画以外的领域,比如游戏开发和虚拟现实内容创建,这需要我们引进或培养具有这些领域技能的专家。
整个发展过程中,我们一直保持着对创新和质量的承诺,不断地学习新技术,探索新的创作方式,这也是公司能够不断成长的重要因素。
RedMatcha_:
请分享一下公司参与制作的一些最具挑战性的项目案例。
幻匠科技:
在参与制作CG短片《繁星》的过程中,我们公司面临了许多挑战。
作品链接:
盾山航天皮肤CG!星辰大海,永不止步!原先制作一部2分钟的短片,我们团队需要4个月的时间,而且很多时候可以利用现有的模型资源,有之前的作品可以参考,这让我们有相对足够的把握。但是,《繁星》这部作品时长达到7分钟,单单是制作部分就压缩到了4个月之内,考虑到这是王者荣耀团队首次尝试科幻题材的短片,我们希望打造出真实而引人入胜的视觉效果,让观众有更强的代入感,这就意味着不能简单地复用旧有资源,需要大量定制内容,缺乏同类作品的参考也大大增加了难度。
面对这些挑战,我们经过多次权衡决定采用虚幻引擎结合动捕技术。王者团队给予了极大的支持和鼓励,通过详细的计划,我们最终选择使用动捕技术来提高动画制作的效率,并通过UE5实现实时渲染。但是王者团队也给予了我们很多支持和鼓励,最终我们在整个周期计划盘完后敲定了使用动捕设备来加快动画的制作效率,同时使用UE5来进行实时渲染。
利用虚幻引擎的便捷性,我们在项目初期就能使用临时素材进行快速的视觉和场景验证,这样可以在早期就确定飞船内部的空间布局和镜头动线,以及大致的灯光效果,这对于后期的优化提供了极大的便利。此外,模型和场景的构建也能够在动画制作和分镜设计中同步进行,极大地节约了时间和避免了不必要的返工。
在搭建初步的粗糙模型场景后,团队细化了场景设计和摄像机的动线。此时,由于灯光和材质的初步效果已经呈现,这为团队提供了基础,用以选择关键帧,并深入设计这些画面的构图与情绪氛围。
随着使用虚幻引擎(UE)对制片流程进行的改革,团队也逐步磨合新工具。特别是在本次的盾山项目中,由于其写实风格的画面,动捕技术的适应性非常高。此外,我们还首次引入了虚拟制片技术,这一技术的引入改变了传统的动捕工作流程:过去通常先完成动捕,然后将数据导入MAYA进行摄像机设置和后续的动画修正。这一过程不仅耗时长,而且在动捕阶段难以直观地呈现预期的镜头效果。
引进虚拟制片技术之后,团队能够在拍摄现场实时调整画面和动作,导演和团队成员能够即时看到近乎最终的画面效果,包括基本的灯光和材质设置。这种即时预览的高完成度大大降低了后期修改的需求和相关风险,优化了整个制作流程。
在细节处理方面,例如人物的皮肤渲染和半透明物体的质感调整,我们也进行了大量的测试和调整,以达到最佳的视觉效果。最终,影片的最终镜头是通过虚幻引擎中的Movie Render Queue进行高质量渲染的,同时输出了必要的层,以便后期合成时进一步优化画面和氛围。
为了提高半透明物体比如面罩的质感,团队利用UE快速测试最佳灯光反射角度,并单独为面罩和玻璃分通道打光,主观为角色面罩玻璃加强反射质感,但这样的做法有时仍旧不能完全满足所有镜头的质量需要,对于近景的镜头,团队还会单独利用HDRI贴图为玻璃贴一些反射细节,个别重点镜头甚至会单独把玻璃面罩拆分渲染,方便后期对面罩的反射强度进一步优化
。
这一系列的技术和工作流程的创新,不仅提高了工作效率,还帮助我们在紧迫的时间内完成了高质量的制作任务,展示了团队在动画制作方面的高水平和创新能力。
RedMatcha_:
在处理《王者荣耀》、《阴阳师》等不同风格、不同题材的项目时,如何确保艺术风格的多样性和独特性?
幻匠科技:
处理像《王者荣耀》和《阴阳师》这样风格迥异的游戏项目时,确保每个项目的艺术风格既多样又独特,关键在于深入理解每个游戏的核心元素和文化背景。我们会花很多时间研究游戏的故事、角色、环境和整体的世界观。这不仅包括看游戏原有的视觉和听觉材料,还可能包括对游戏背后的历史或神话进行研究,确保我们的创作能够真实反映那个文化或时代的特色。
例如,在处理《王者荣耀》时,考虑到游戏的古代中国背景,我们的设计会融入中国传统的元素,如服装的绣花、建筑的风格等,同时也会注重色彩的使用,以呈现出一种古典而华丽的视觉效果。而在《阴阳师》的项目中,鉴于其深受日本传统文化影响,我们会更多地使用日式元素,比如和风图案和柔和的色彩搭配,来营造一种幽雅而神秘的氛围。
在创意过程中,团队内部的多样化也很重要。我们鼓励团队成员提出自己的见解和创意,这样可以从不同的角度和专业知识出发,共同打造出既符合游戏需求又具有新意的艺术风格。此外,我们经常使用原型和迭代的方法,在初期快速制作出概念设计,并根据团队和客户的反馈进行调整和完善。这种方法帮助我们细致地打磨每个项目的艺术细节,确保最终的产出既美观又具有个性。总的来说,通过深入研究、团队协作和不断迭代,我们能够为每一个项目创造出符合其独特风格和题材的艺术设计。
RedMatcha_:
作为一家涵盖动画插画游戏等多领域的公司如何实现不同团队之间的协作和沟通的?
幻匠科技:
在一家涵盖动画、插画、游戏等多个领域的公司里,确保不同团队之间良好的协作和沟通,实际上是挺有挑战性的,因为每个团队可能有自己的工作方式和项目需求。我们采取了几种方法来解决这个问题,确保大家能高效地一起工作。
首先,我们非常重视定期的团队会议。无论是面对面的会议还是在线视频会议,这都是一个让不同团队分享进度、讨论问题和计划下一步行动的好机会。通过这种方式,每个团队都能了解到其他团队的工作状态和面临的挑战,从而更好地调整自己的工作以配合整体项目的进度。
其次,我们使用一些协作工具,比如CGteamwork,这些工具可以帮助团队成员实时更新自己的工作进度,共享文件和信息,以及管理任务。这种数字化的工作方式不仅提高了效率,还让团队成员即使不在同一个地方工作也能保持紧密的联系。
另外,我们还注重培养一种开放和包容的公司文化。鼓励团队成员之间进行开放的沟通和反馈,让大家都觉得自己的意见被重视。这样可以增强团队之间的信任和尊重,从而更顺畅地解决跨领域的合作问题。
最后,为了保证项目顺利进行,我们通常会设立一个项目管理团队,专门负责协调不同团队之间的工作。项目经理会密切监控项目进度,确保所有团队都按照既定的时间表和质量标准推进工作。
通过这些方法,我们能够有效地协调不同领域团队之间的合作,确保每个项目都能高效、顺利地完成。这种跨领域合作模式不仅提高了工作效率,还有助于激发团队成员之间的创造力,产生更多创新的想法。
RedMatcha_:
公司在CG动画和插画PV方面的制作流程是怎样的?
幻匠科技:
插画PV的流程相对比较简单,主要是有以下几个环节:
1. 前期创意2.分镜绘制3.插画绘制4.后期动态制作
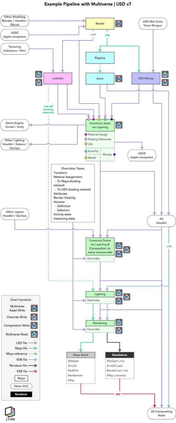
CG的制作流程就相对复杂一些了,我们团队使用了在国内相对先进的USD制作流程来方便制作中上下游各环节之间文件的交接配合,USD流程有很多优势,尤其是在复杂的多软件、多团队合作环境中。比如:
1. 互操作性:USD提供了一个标准化的框架,允许不同的3D图形软件能够有效地交换复杂的场景数据。这使得不同工具和平台之间的集成和数据共享变得更加容易,从而提高了工作流程的灵活性。
2. 非破坏性编辑:USD支持非破坏性编辑能力,这意味着多个团队可以同时在同一项目上工作,而不会互相干扰。每个团队可以在不影响原始数据的情况下对场景进行更改,这对于协作项目尤为重要。
3. 高效的数据管理:USD通过引入层和参考的概念,有效管理复杂场景中的数据。这种层次化的数据结构允许用户对场景的不同部分进行细粒度的控制,同时也便于组织和管理大规模的数据集。
4. 实时协作:通过使用USD,团队成员可以看到其他成员的实时更新,这对于迅速反馈和迭代开发至关重要。实时协作功能确保所有团队成员都能及时获取最新的项目进展,从而提高整体效率。
5. 多级细节 (LOD) 管理:USD支持内建的多级细节管理,使得动画师和技术艺术家可以根据需要动态调整视觉保真度。这对于处理复杂场景和大型视觉效果工作流程非常有用,可以在保证性能的同时,最大化视觉输出的质量。
6. 渲染优化:USD内置的渲染代理使得与渲染引擎的集成更加顺畅。这意味着艺术家可以使用USD直接进行高效的场景渲染,减少了传统工作流程中的许多转换和兼容性问题。
总的来说,USD的使用在动画制作流程中提供了极大的灵活性、效率和协作能力,特别适合那些需要多软件、跨团队合作的复杂项目。
RedMatcha_:
公司在处理游戏CG项目的创意输出时,有哪些特别的设计思路和方法?
幻匠科技:
首先,我们会深入研究游戏的核心故事和主题,这样可以确保我们的设计能够紧密地与游戏的世界观和情感氛围相结合。比如说,如果游戏是关于未来世界的,我们就会考虑使用光滑的金属质感、冷色调的光影效果,以及高科技元素,来强调未来感。
接下来,我们会进行大量的脑力激荡,团队成员之间互相讨论,提出各种创意。我们鼓励大家自由发表意见,哪怕是最疯狂的想法,因为这往往能激发出新颖的视角。在这个过程中,我们也会参考行业内其他成功的案例,看看别人是如何处理类似主题的,从中获取灵感。
此外,我们还重视原型和迭代。这意味着在设计初期,我们会快速制作出简单的模型或草图,然后不断地修改和优化。这种方法可以让我们及时发现问题并调整方向,确保最终的产品既能达到艺术效果,也能满足客户的需求。
最后,为了确保每个项目的艺术风格和技术执行都达到高标准,我们会在项目的每个阶段都进行严格的质量控制。这包括定期的审查会议和团队反馈环节,确保每个细节都符合我们的创意愿景和技术要求。通过这些方法,我们能够创造出既有创意又精美的游戏CG,满足并超越客户的期望。
RedMatcha_:
在制作《第五人格》相关PV时,你们是如何将游戏的氛围和风格融入到PV中的?
幻匠科技:
在制作《第五人格》相关的宣传视频(PV)时,我们特别注意把游戏的独特氛围和哥特风格带入视频中。《第五人格》游戏本身就有一种强烈的悬疑和神秘感,所以我们的目标是确保这种感觉在PV中也能完美呈现。
首先,我们从游戏的视觉风格入手,使用类似的色调和纹理。游戏中有很多暗色调和阴影效果,这帮助营造一种紧张和不安的氛围,我们在视频制作中也采用了相似的色彩方案和光影处理。此外,游戏中的场景设计往往很细致,充满了哥特式建筑的元素,我们也在PV中通过详尽的背景和布景设计来反映这一点。
其次,音效和音乐选择也非常关键。我们选择了一些带有悬疑和紧张感的音乐,同时使用了一些突然而响亮的音效,以增强视频的氛围效果。这些音效和音乐在关键时刻播放,能够让观众的情绪紧跟视频的节奏,从而更深入地感受到游戏中的悬疑氛围。
除此之外,我们还非常注重视频的叙事和节奏。通过精心编排每一个镜头,确保视频的流动性和故事性,让观众在短短几分钟内就能感受到游戏的精髓。例如,我们可能会在PV中插入一些快速剪辑的镜头,模拟游戏中的追逐和逃脱,使观众能够体验到游戏的紧张感。
通过这些方法,我们能够确保《第五人格》的PV不仅仅是游戏的一个简单展示,而是真正传达了游戏独有的氛围和风格,让观众即使在看PV的时候也能体验到游戏中的感觉。
RedMatcha_:
在商业项目中如何平衡艺术创作与商业需求,确保作品既符合市场要求又能体现艺术价值?有哪些成功经验可以分享?
幻匠科技:
在商业项目中平衡艺术创作与商业需求确实挺有挑战的,但也非常关键。我们要做的是既满足客户的商业目标,又不牺牲作品的艺术表现。通过几个项目的经验,我们摸索出了一些实用的方法。
首先,最开始的沟通非常重要。我们需要花时间和客户详细讨论,彻底理解他们的目标、预期和市场定位。这样一来,我们就能更好地把握项目的方向,确保从一开始设计的每一步都能符合客户的需要。例如,如果客户想要吸引年轻观众,那么我们可能会选择更为现代和大胆的设计元素来吸引这部分人群。
其次,创意团队要不断地尝试和创新,找到将艺术元素融入商业视觉的方法。我们经常进行创意工作坊和头脑风暴会议,鼓励团队成员提出各种独特的想法。在这个过程中,我们也会制作多个概念设计,并展示给客户,这样不仅能够得到客户的反馈,还能确保设计方案既新颖又符合商业目的。
再者,我们重视反馈和调整过程。在项目进行过程中,我们会定期与客户交流进度,及时调整设计以确保最终产品既能满足商业需求又具有艺术价值。例如,在一个广告项目中,可能初期的设计太过艺术化,不够直观地传达产品功能,此时我们会根据客户的反馈进行调整,加强信息的传递效率,同时保留设计的创意核心。
最后,成功的案例之一是我们为一家知名饮料品牌设计的广告系列。我们不仅强调了产品的独特风味和年轻活力的品牌形象,还通过使用鲜明的色彩和动感的图像设计,使广告在艺术上也能够吸引人的眼球。这个项目最终在市场上取得了很好的反响,也增强了品牌的视觉识别度。
通过这样的经验,我们学到了如何在保持创意和艺术性的同时,也能够达到商业项目的具体要求,确保最终的作品既有商业价值又不失为一件艺术作品。
RedMatcha_:
面对AI的冲击以及行业的快速变化,公司如何保持创新和竞争力?如何看待行业趋势和挑战?
幻匠科技:
面对AI和行业快速变化的冲击,技术型动画公司要想保持创新和竞争力,首先得持续关注技术发展。AI技术可以帮助提高动画制作的效率,比如自动化繁琐的动画制作步骤,甚至可能提出创新的动画风格和表现形式。公司可以利用这些技术来缩短生产周期,降低成本,同时也能推动创新思维。
同时,公司还需要保持对市场需求的敏感性,了解观众的喜好变化,这样可以更好地调整内容策略,创作出更受欢迎的作品。例如,观察年轻观众对哪些类型的动画更感兴趣,或者利用社交媒体和在线平台的数据分析,了解观众的行为和反馈。
此外,培养和吸引创意人才也很重要。虽然AI可以在很多方面提供帮助,但创意和故事讲述的核心还是需要有才华的艺术家和编剧。提供培训、激励机制和一个鼓励创新的工作环境,可以帮助吸引和保持这些人才。
至于行业趋势和挑战,一方面是技术层面的革新,如虚拟现实、增强现实等新技术的融合,这些都是新的机会;另一方面,市场竞争日益激烈,尤其是在全球化的背景下,国际竞争对手也在不断增加。这就要求公司不仅要在技术上保持先进,还要在内容和文化吸引力上做到与众不同,找到自己的独特声音。
总之,技术型动画公司要想保持竞争力,需要不断地学习新技术,了解市场和文化趋势,同时还要不停地激励和培养创意团队。通过这些方法,公司可以在变化的市场中找到自己的立足点。
RedMatcha_:
公司在招聘CG艺术家和动画师时,最看重哪些能力和素质?
幻匠科技:
我们招聘CG艺术家和动画师的时候,通常会看重几个关键方面。首先,技术能力很关键,意味着应聘者得熟练掌握常用的动画软件和工具,比如Maya、Adobe After Effects或Blender等。然后,创意和想象力也很重要,艺术家需要能够创作出新颖和吸引人的视觉作品。
此外,团队合作能力也不可或缺,因为动画制作往往需要多人协作,沟通和协调能力会大大影响项目的效率和质量。同时,解决问题的能力也很受重视,艺术家和动画师需要能够面对技术和创意上的挑战,并找到有效的解决方案。
最后,对细节的关注也非常关键,优秀的CG艺术家和动画师能够捕捉到微小的细节,这些细节往往能让整个作品生动起来,更具表现力。所以,公司在招聘时会特别看重应聘者在这些方面的表现和能力。
RedMatcha_:
对于CG初学者及想从事该行业的朋友有哪些建议?
幻匠科技:
如果你是CG初学者或者想进入这个行业,首先你得开始学习相关的软件和技术,比如Maya、Blender或Adobe After Effects。这些都是制作动画和视觉效果的强大工具,网上有很多免费资源和教程可以帮助你入门和提高。
同时,不断练习和尝试新的创意非常重要。可以从模仿开始,复制一些你欣赏的作品,这样可以学习到很多技术细节。然后逐渐尝试自己的创作,发展个人的独特风格。
此外,多看看行业内的优秀作品和案例,理解它们为什么受欢迎,思考如何将这些元素融入自己的作品。参加一些线上或线下的CG艺术和动画相关的研讨会、工作坊也是一个很好的学习机会。
建立一个专业的作品集也很关键,这是你求职时向潜在雇主展示自己技能的方式。确保作品集既展示了你的技术能力,也体现了你的创意和独特性。
最后,保持耐心和持续的学习态度。CG行业是不断发展的,新技术、新工具和新趋势层出不穷,永远有新东西要学。这是一个需要不断学习和适应的行业,但同时也是充满创造和想象的领域,对于有热情和创意的人来说,是一个非常有趣和有回报的职业选择。
RedMatcha_:
最后,对站酷的朋友和粉丝们有什么想说的话吗?
幻匠科技:
对于站酷的朋友和粉丝们,我想说的是,继续保持你们的创造力和热情吧!站酷是一个非常棒的平台,让你们可以展示自己的作品,学习新技能,和其他创作者交流。不要害怕尝试新的风格或技术,每一次的尝试都是成长的机会。同时,也要多多支持和鼓励彼此,创意界的友谊和合作可以带来很多意想不到的成就。所以,继续上传你们的作品,积极参与讨论,从每一次互动中获得灵感和力量。让我们一起把创意的火花传递下去!
责任编辑:FXT-ing
封面设计:Tree_小树
18
Report
声明
7
Share
相关推荐
in to comment
Add emoji
喜欢TA的作品吗?喜欢就快来夸夸TA吧!
You may like
相关收藏夹
Log in
18Log in and synchronize recommended records
7Log in and add to My Favorites
评论Log in and comment your thoughts
分享Share


































































































