AE跟踪Mocha
南京/设计爱好者/3年前/1856浏览
版权
AE跟踪Mocha
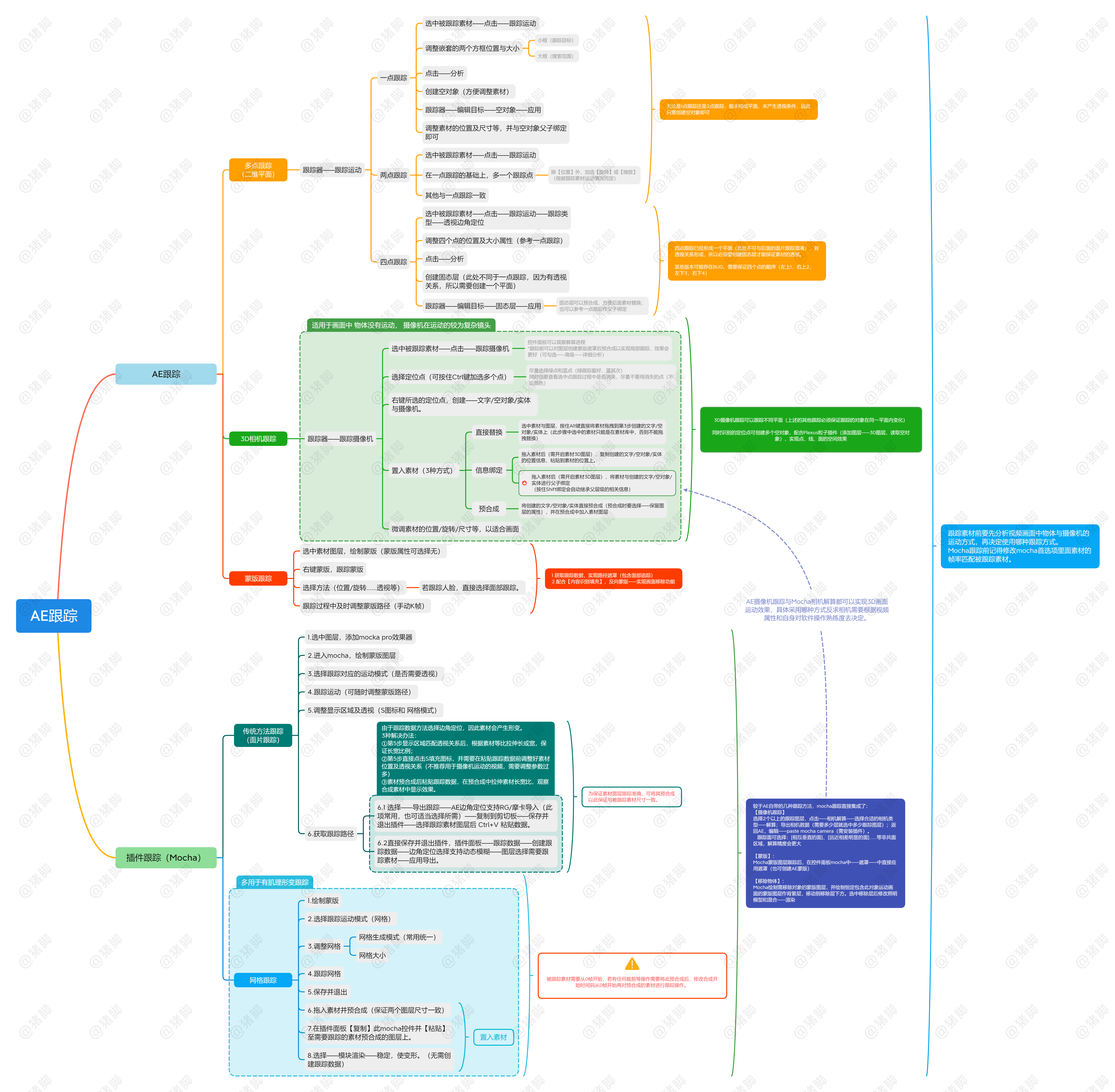
整理了一下AE跟踪合成的粗略知识点
对比mocha插件跟踪和AE自带跟踪两种方式进行粗略总结。
可以右键保存放大查看。有不全面的地方欢迎留言探讨
2
Report
声明
收藏
Share
相关推荐
in to comment
Add emoji
喜欢TA的作品吗?喜欢就快来夸夸TA吧!
You may like
相关收藏夹
Log in
2Log in and synchronize recommended records
收藏Log in and add to My Favorites
评论Log in and comment your thoughts
分享Share










































































