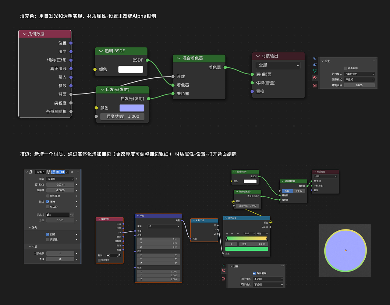
blender 三渲二(附节点教程)
武汉/UI设计师/2年前/198浏览
版权
blender 三渲二(附节点教程)
2
创作信息
Report
声明
2
Share
相关推荐
in to comment
Add emoji
喜欢TA的作品吗?喜欢就快来夸夸TA吧!
You may like
相关收藏夹
Log in
2Log in and synchronize recommended records
2Log in and add to My Favorites
评论Log in and comment your thoughts
分享Share






































































