电子产品竞品分析案例分享
成都/UI设计师/2年前/2610浏览
版权
电子产品竞品分析案例分享
此为真实商业案例,仅供参考,请勿抄袭
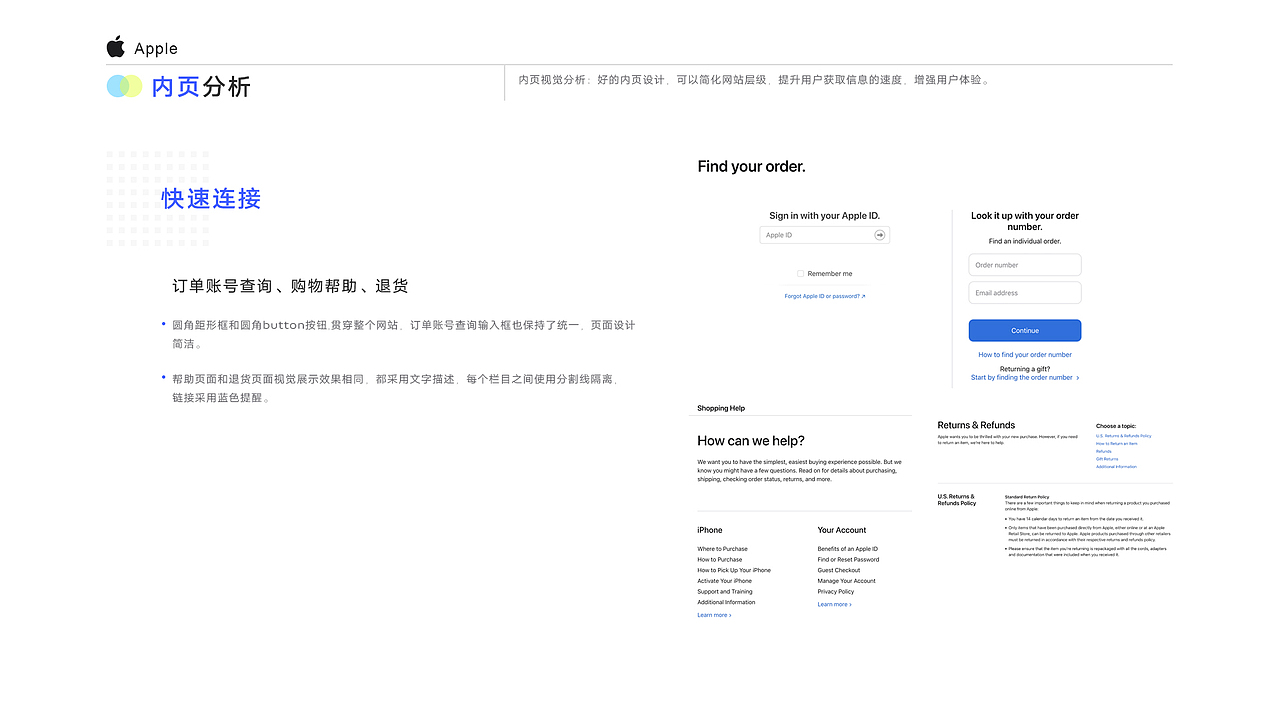
电子产品境外商城竞品分析,本案例仅从视觉设计层面做分析,不包括产品部分,欢迎讨论
竞品分析是对市场上存在直接或间接竞争关系的优质产品,进行分类、组织、对比、刨析,总结竞品、以及自己产品的优势和不足,为下一步决策提供帮助。
对设计师来说,竞品分析能帮助设计师了解行业现状、熟悉功能、了解竞争对手、了解用户习惯、明确自己产品定位等方面都有帮助,具体如下:
了解行业:有助于设计师了解行业现状,更好地了解这个领域的产品以及发展趋势。
分析竞品:有助于设计师了解竞争的优势与不足,结合到自身产品中,进行借鉴和创新,避免入坑。
功能借鉴:有利于帮助设计师梳理产品功能,比对一些需求场景、业务流程、交互体验、页面UI等。
11
Report
声明
66
Share
相关推荐
in to comment
Add emoji
喜欢TA的作品吗?喜欢就快来夸夸TA吧!
You may like
相关收藏夹
Log in
11Log in and synchronize recommended records
66Log in and add to My Favorites
评论Log in and comment your thoughts
分享Share
























































































































