运营banner设计指南
如何设计banner?
设计思路是什么?
banner的最终目的是什么?
本文属于个人见解,总结工作设计banner经验,适用于人群:初学者、转行人员、以及其他设计从业者等。
我们先从banner的最终目的开始讲起,有了目标你才知道你要做什么。
有想过运营喵为什么要做banner,她们的目的是什么? 是为了好看还是仅仅为了配合一个活动或者其它。
请看下面的对话,问一下自己是否也和他一样,假设手机从生活中消失会怎么样,运营还会让你做banner吗?首先你要想反思因果关系。

在当今互联网时代,可以说一个人出门必带的一个东西,毋庸置疑的肯定是手机,忘记带什么都不会忘记带手机,手机可以帮助我们刷卡、乘车、购物、交电费、外卖等等,没了手机,甚至会影响到我们的工作或者我们的生活。这恰恰的说明了人每天花在玩手机上的时间甚至占了你的生活三分之二,剩下的三分之一是你在夜晚睡觉。
如果在70年代, 手机还没有普遍,大众还处于温饱阶段,那个时间还没有网上打车、没有生鲜超市、没有购物、请你回答那个时候还需要去做一个漂亮的海报去宣传商家的商品吗?
你要试想着为什么70年代和现在社会对商品的宣传为什么会出现如何之大的变化。

![]()
当你打开一款APP看到了一个很丑的Banner,你会怎么想?会吐槽吗?还是在骂设计师怎么做的这么丑,肯定是个假的设计师。
试曾想你真正的了解用户在干什么吗?你有试曾幻想过用户会走哪一条路线,先看什么接下来做什么? 你什么都没有想过,你凭什么说自己花费了大量的时间和精力却最后还是无用功,知己知彼百战百胜。
为什么说那么多的废话,甚至跟设计没什么相关的,我们反过来想一想设计是什么?我们为什么要给一个运营活动设计去定位,也许这个活动周期很短几天、几周、或者几个月。
你现在可以反过来你为什么要为一个活动而去设计?运营最终的目的是什么?你想要在设计图如何表达你的情感?可以给自己几分钟的时间或者花费几个小时冥想一下。你为什么要去做这件事情、如何去做、我最终想要一个什么怎么效果?没有标准的答案,等你想通了, 问题自然就解决了。
一个好的工作流程才是一个好的开始。
你 是 这 样 的 吗 ?

其实内心的我,也不知道该怎么回复你。
假设,你拿到一个需求你会怎么做?你的思路是什么?你的设计整个流程是什么?
还是你直接打开了PS???
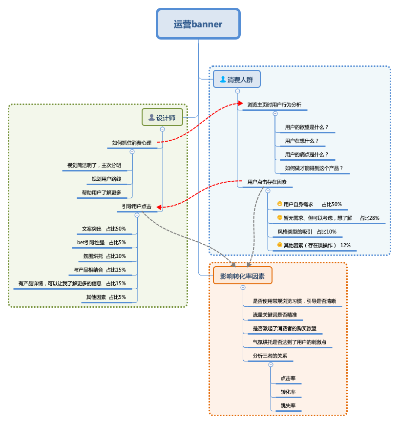
让我们先来看一下你为什么这么做,该如何做?我们从两个角度去思考。

以上数据是根据调查问卷所得,采取了不同的人群、年龄等。
影响转化率的原因分为两种
一: 设计师本身
二: 消费者的本身需求
小结:为什么影响转化率的因素分为两种,设计师的本身对需求的理解,直接影响了整个画面的视觉重点;
先来做一个小题锻炼一下,之后再来看需要思考的流程是什么。
基本内容如下:企业如何创建双重预防体系 课程PPT 录音下载 售价30元,现卖15元,仅限7天 ,截止5月7。
先思考,试着做一下,我们先来思考一下我们设计的流程是什么?
消费者角度:这个banner是什么?(一般看一个banner不会停留的时间很长, 或许是被视觉的吸引所停留)
跟我的需求有没有关系?(被banner吸引后,用户会第一时间判断banner跟我是否有直接性的关系)
假设有兴趣我应该怎么做?(我需要看完后,有什么指引我去购买或者查看更对的详情)
设计师的角度:我怎么让消费者第一时间直接看到他的需求点
消费者的痛点是什么?
假设有兴趣,我该如何设计用户的引导路线
其次,根据以上得论,对于以上内容,我们该如何对文字描述进行分层(主、次、引导)
标题-主要:企业如何创建预防体系
格式-次要:课程PPT、录音下载
时间-提示:5月1~5月7
价格-敏感:现价、折后价、限时
气氛-紧张:突出折后价格,对于实际折后钱比较少的情况下,最好写打几折,相对比较更容易吸引人。
颜色-贴合产品:须知冷暖色调给消费者带来的感官刺激的区别点
补色和邻近色色环

主次层次分析了之后,那你可以根据流程去进行一个简单的小练习。
上面讲述了设计和用户的角度去看待问题,但是你还必须知道用户的用户路线,这关系到最后的转化率。有些公司会提供给你一些数据,用户会是直接离开还是查看详情或者再次离开,这些数据会让你从中查找自己的那些要优化,或者简单的来说,用户更喜欢什么、用户不喜欢什么?在数据之中避免,假设公司不提供用户数据, 那只能自己去考虑场景或者变换一些不同的手法,视觉上根据产品尽量靠设计趋势。
—用户路线图—
![]()

讲解了很多的流程, 但是还有一个必须要注意的一个工作流程!!!
那
就是
出图之前一定要跟你的需求方去沟通,确定风格、文案,确保无误后再开始做设计稿。千万不要自己直接打开PS,这样你有可能会打回。或者需求变更, 这样你就做了无用功。
如果你是一个初学者你平时就要做大量的练习或者多看多想。
如果你不是美术生出身,你目前更注重的是色彩色调,要懂得一些色彩原理,明暗对比关系。
如果你是一个工作一年多的设计师,多注重设计趋势、及时要会运用不同的设计手法,多反思多总结每次的数据的反馈。
如果你是一个设计大神,那么这篇文章不适合你,因为你已经超神了!!!
本篇文章注重多想多思考,理论为重。
------------- 设计源于生活
做一个有灵魂的设计师,而不是图纸的搬运工。







































